How do you measure the performance of your business unit or product?
How do you know that you’re measuring the right thing?
How do the different metrics that you measure ladder up?
These are just some of the questions that we need to grapple with to ensure that our efforts are making an impact, and the right impact at that. Key Performance Indicators or “KPIs” provide a common way to measure impact, making results tangible. “KPI Checklists” is a very practical book that aims to help people identify and measure the right KPIs for their business or product.

Its author, Bernie Smith, specialises in working with businesses on improving their KPIs and creating meaningful dashboards to measure performance. In KPI Checklists, Smith helpfully starts off with the basics and explains what KPIs are (and aren’t):
Key means __ ‘it provides a means of achieving or understanding something’
Performance means __ ‘a particular action, deed, or proceeding’
Indicator means __ ‘a thing that indicates the state or level of something’
Put simply, a KPI:
- Shows how you’re doing at __
- A particularly activity __
- To achieve a particular level or outcome
Helpful, Smith outlines seven key steps to achieve what he refers to as “KPI bliss”:
- Clear strategy – Agree what you’re trying to achieve
- Engage – Engage stakeholders and assess situation
- Longlist KPIs – KPI Trees to create ‘longlist’
- Shortlist KPIs – Develop the measures ‘shortlist’
- Define – Define KPIs
- Prototype – Design and test your dashboards and reports
- Go live – Roll out your KPIs, reports and dashboards
This checklist forms the core of the book and offers a great framework for identifying and implementing KPIs. For example, I’ve definitely made the mistake of not engaging with stakeholders when defining KPIs (Step 2). In the book, Smith covers how to best involve stakeholders in the process of setting KPIs.

There are two steps from the KPI checklist that I personally found to be very helpful: using KPI trees to create a KPI ‘longlist’ and developing the measures to shortlist KPIs.
Creating a KPI longlist
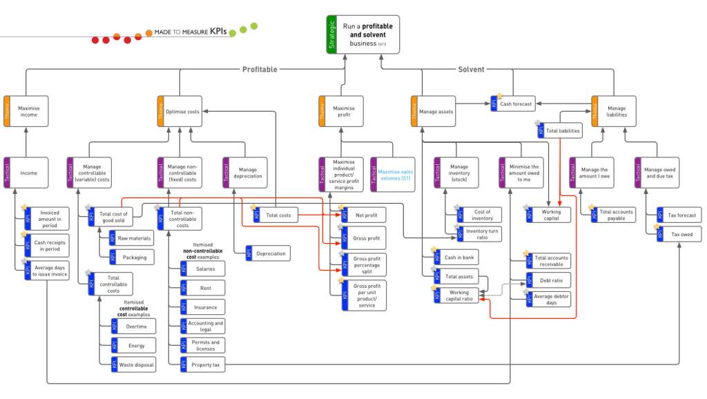
A ‘KPI tree’ is a simple graphical tools that shows the linkages between your strategic objectives and the things that you measure on a day to day basis. KPI trees help me ensure that I’m working on the right things. They provide my teams with clarity about the strategic outcomes and KPIs that they’re accountable for.
Typically, a ‘branch’ of a KPI tree consists of the following elements:
- Strategic objective
- Theme
- Tactic
- Measurement
Let’s look at these elements in a bit more detail, by using a very simple example:
- Strategic objective – Increase revenue by 25%
- Theme – Increase revenue from both existing and new customers
- Tactic – Offer new services to existing customers and enter new customer segments
- Measurement – ‘New services sold’ and ‘new customers acquired’
The point of a KPI tree is to show relationships between these different components, or ‘nodes’ as Smith calls them. These relationships can be linked – directly or indirectly – and Smith lists three types of links:
- Cause-effect – This link captures a direct relationship, where one activity directly influences another.
- Conflict – Where one activity conflicts with another. You can highlight this conflict using a red line. KPI trees will make these conflicts visible and highlight the need for so-called ‘check metrics’.
- Companion – Where one measure is a subset of the other, or there is significant overlap.

In addition, you can use a KPI tree to distinguish between leading and lagging indicators. Lagging indicators like revenue or profit are metrics used to measure past performance. In contrast, leading indicators are metrics used as a predictive measure of future performance. As product people and teams, we can confidently influence leading indicators that ladder up to impact lagging indicators.

Online, Smith offers a number of free templates that you can use to create a KPI tree, including a template that lets you fit a KPI tree on a single page.
Shortlisting KPIs
The KPI tree will give you a large number of candidate measures, which you can then start shortlisting. This way you’ll end up with the most important measurements only, and doing so in a way that is feasible. In the book, Smith introduces a KPI shortlisting matrix, to help cut those measures that don’t count.

The KPI shortlisting matrix consists of two axes: ‘importance’ and ‘availability’ (or ‘ease of measurement’). The ‘importance’ question is about whether the measure is significant to your business, ranging from ‘not relevant to strategic objectives’ to ‘relevant to strategic objectives’. On the ‘availability’ axis you can plot the ease of measurement; how easy is it get hold of the data?
By plotting candidate measures across the four quadrants below, you’ll be able to identify the primary metrics to focus on:
- Aspire list – Not available but important. These KPIs need to be developed.
- Forget – Trivial and unimportant. Park these with the rationale explaining why.
- Primary KPIs – Available and important. These go on the first revision of dashboards and reports.
- Caution – Easy to get but trivial. Be careful. These clog up reports and dashboards without helping.
By the end of the shortlisting session you should have divided your candidate measures into three:
- Do-it-straight away list of measures – the Use list
- To-do list of measures to develop – the Aspire list
- Rejected measures (with reasons) – the Discard list
Main learning point: Whether you’re a KPI newbie or setting KPIs is already part of your wheelhouse, “KPI Checklist” is a very helpful book. It offers lots of practical tips and templates with respect to both defining and communicating KPIs, making sure that we measure the right things!


One response to ““KPI Checklists” (Book Review)”
[…] such as Revenue per Employee are lagging indicators which are influenced by a multitude of factors many of which are outside of the sphere of a […]